| 일 | 월 | 화 | 수 | 목 | 금 | 토 |
|---|---|---|---|---|---|---|
| 1 | 2 | 3 | 4 | 5 | 6 | |
| 7 | 8 | 9 | 10 | 11 | 12 | 13 |
| 14 | 15 | 16 | 17 | 18 | 19 | 20 |
| 21 | 22 | 23 | 24 | 25 | 26 | 27 |
| 28 | 29 | 30 | 31 |
- KakaoLogin
- Schedule
- Excel
- customlogin
- non-persistable
- externaldatabase
- Java
- exceldata
- REST
- Widget
- javaaction
- mendix
- Import
- Expose
- MariaDB
- grid.js
- ColorPicker
- Calendar
- react
- daterangepicker
- TreeNode
- Today
- Total
Mendix개발일지
[Mendix] data Import Expose 본문
Mendix에서 데이터를 가져오는방법.
- SOAP, REST, oData
다른방법으로는
- Flat file, CSV, Excel
- Database replication module
ExcelData Import dependency
- Mx Model Reflection
- 앱에서 앱의 도메인 모델에 대한 정보에 액세스할 수 있다.
- Excel Importer
간편한 Excel Import
💡모듈을 다운받고나서 테마오류가 발생할 수 있다!( 당황하지말고 속성을 업데이트)

다운받은 모듈에 기본페이지를 Navigation에 추가한다

추가하고 나면은 페이제에 접근권한을 부여해야지만 접근이 가능하다.

그러고 나면 Excel Import에서 사용하고싶은 Entity를 MxObjectsOverview페이지에서 동기화 시켜주면 된다. 그러면 Import하기전의 단계는 끝난거다. 이후로는 Excel Import를 다룰거다.

앞서 우리가 Excel Import에서 Entity에 접근을 할 수 있게 동기화를 시켜주었다면 이제는 동기화한 Entity에 들어갈 데이터를 불러오는 과정이다.

아래의 과정을 따라하면 Excel데이터를 불러올수 있다.




간편한 Excel Expose
DataGrid Widget에서 버튼만추가하면 Excel로 다운받을수 있다…

Excel export module (Data를 조작하고싶다면)
모듈을 다운받고 나서 처음 할거는 권한을 부여해야된다.

권한을 부여하면 Import처럼 모듈에서 제공되는 Overview를 추가한다.

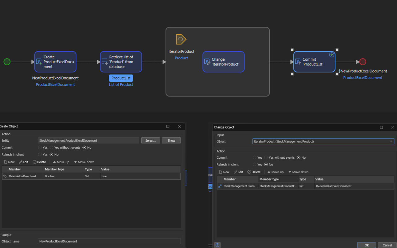
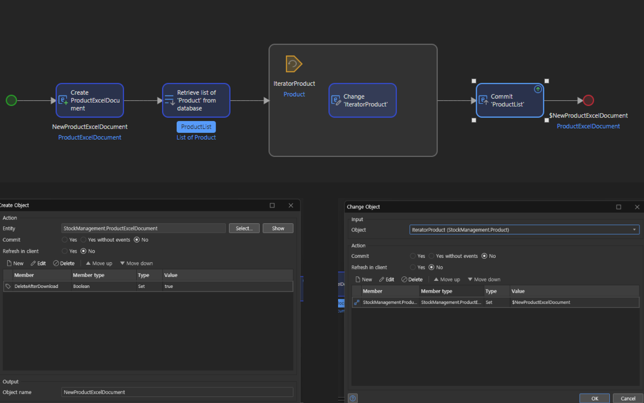
이후에는 Product의 데이터를 Excel로 Export를 하기위해서 System의 FileDocument를 활용할 것이다. Entity에 Admin의 권한을 주면된다.

권한까지 부여했다면 StockManagement 모듈의 Entity와 Microflow를 동기화 시키자.

ExcelExportOverview에서 Export하고싶은 Entity의 설정을 해줄 차례이다. Products를 설정해줄것이다.

엑셀에 필요한 데이터를 만들기위해서 ProductExcelDocument를 만들어주고 데이터베이스에서 Product의 list를 조회해온다음 Loop를 돌면서 Product에 $NewProductExcelDocument를 입력해준다. 그리고나서 Commit을한다.

이후부터 Excel export 모듈의 템플릿을 사용하여 위에서 정의해놓은 [Name =‘ProductExport’]를 XPath로 설정해준다음 Module에있는 Java GenerateExcelDoc을 사용하여 MxTemplate에 $Product를 넣어준다. 그렇다면 준비는 끝났고 Download file을 해주자.


간편한 REST Import
💡 Mendix에서 Rest를 사용하기위한 개념
- JSON Structures
- Import Mappings
- HTTP Headers
- Call REST Service activity </aside>
//아래의 데이터를 Product에 Import하고싶다!!
//Mendix의 JSON structure을 사용해서 불러와보겠다.
[
{
"Number": "string",
"Name": "string",
"UnitPrice": 0,
"Color": "NoColor",
"Stores": [
{
"Number": 0
}
]
}
]
이렇게하면 JSON 구조를 생성할 수 있다. 이제는 JSON구조를 Mapping해보자

만들어놓은 JSON_Products를 Import 하기위해서 JSON구조를 가져온다.


Import를 시키고나면은 Json Object와 Entity를 매핑시켜주어야 한다.



이제는 REST요청을 해야될때이다!! 상수를 설정하고 URL을 입력해준다

그리고나서 헤더를 지정해준다.

응답탭에서 미리 만들어놓은 매핑을 가져다 사용하면된다!



간편한 REST Expose
Message definition을 사용해서 앱과 주고받는 메시지를 정의를 한다.
REST로 Expose하고싶은 Entity를 선택한다

메시지를 정의했으면 그다음으로는 Mapping을 Expose해야된다.

커넥터가 없다면? View > Connector


권한을 설정해주어야 한다!!
- Module의 역할
- App의 역할
- REST에서의 역할
- Microflow역할



그리고 테스트를 해보면 잘 나온다!!

'Mendix' 카테고리의 다른 글
| [Mendix] Custom Widget (0) | 2024.05.14 |
|---|---|
| [Mendix] multi file upload (0) | 2024.05.14 |
| [Mendix] 커스텀로그인 (1) | 2024.05.14 |
| [Mendix] Email 발송 (0) | 2024.05.12 |
| [Mendix] non-persistable Exam (0) | 2024.05.12 |